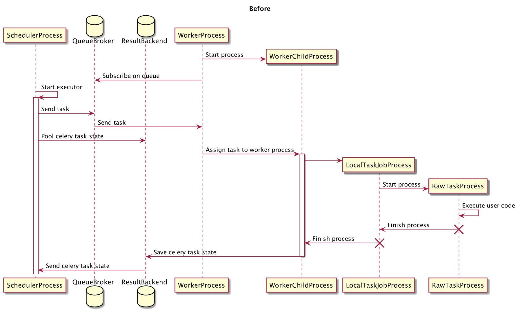
mik-laj commented on issue #6905: [AIRFLOW-6361] Run LocalTaskJob directly in Celery task URL: https://github.com/apache/airflow/pull/6905#issuecomment-569453949 To show the process of execution and communication between processes, I drew two sequence diagrams. I hope it will be helpful.  
---------------------------------------------------------------- This is an automated message from the Apache Git Service. To respond to the message, please log on to GitHub and use the URL above to go to the specific comment. For queries about this service, please contact Infrastructure at: [email protected] With regards, Apache Git Services
