nightxing edited a comment on issue #4653: URL: https://github.com/apache/incubator-dolphinscheduler/issues/4653#issuecomment-770903720
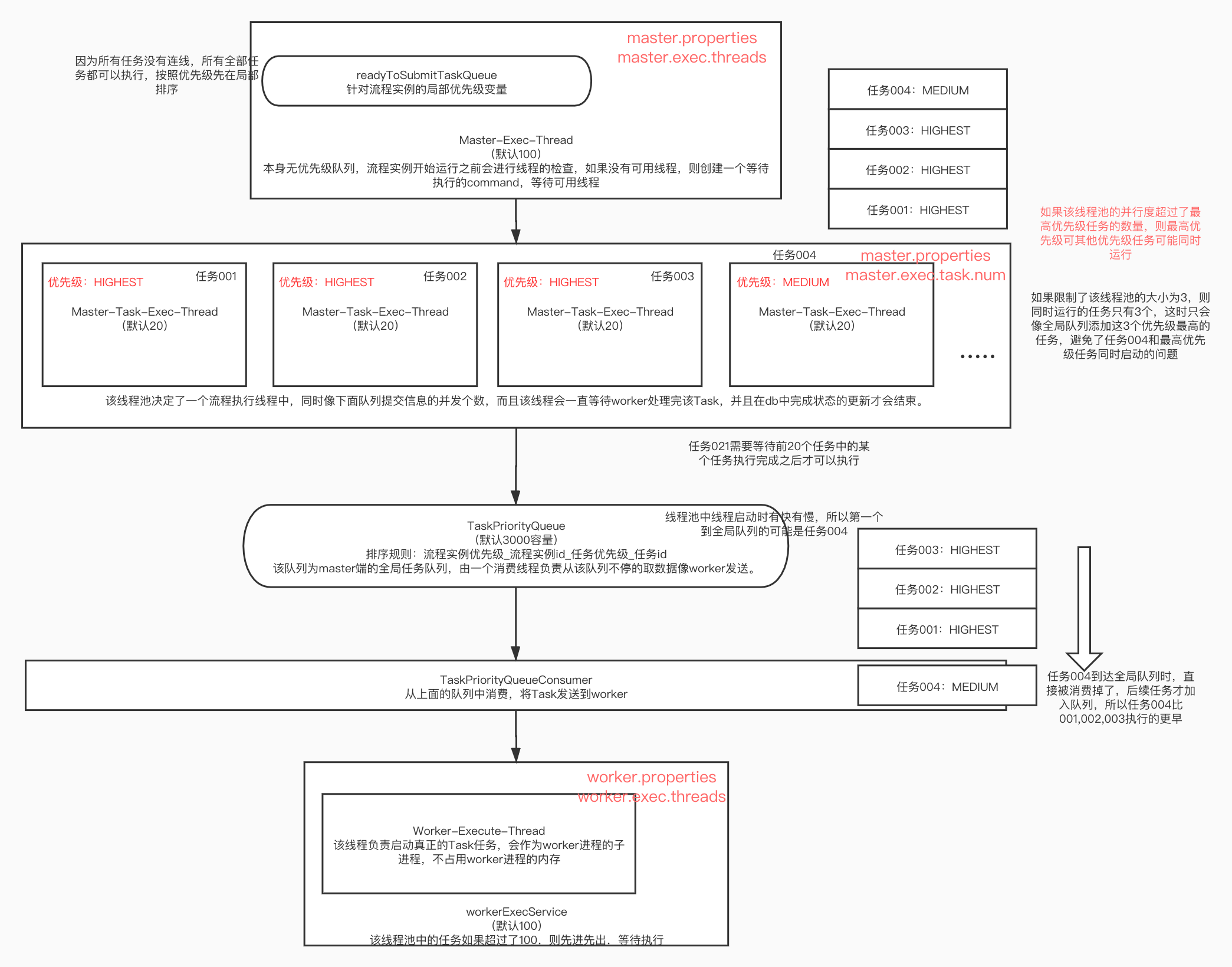
 图片链接:https://tva1.sinaimg.cn/large/008eGmZEly1gn8eurh3asj31290u07fj.jpg I sorted out a picture through code. I am not sure if it is accurate. If it is true, the priority function does not seem to be useful? 我通过代码整理了一张图片,我不确定是否为准确的,如果真的是这样,优先级的功能感觉并没有什么作用? ---------------------------------------------------------------- This is an automated message from the Apache Git Service. To respond to the message, please log on to GitHub and use the URL above to go to the specific comment. For queries about this service, please contact Infrastructure at: [email protected]
