deemogsw opened a new issue, #76: URL: https://github.com/apache/rocketmq-flink/issues/76
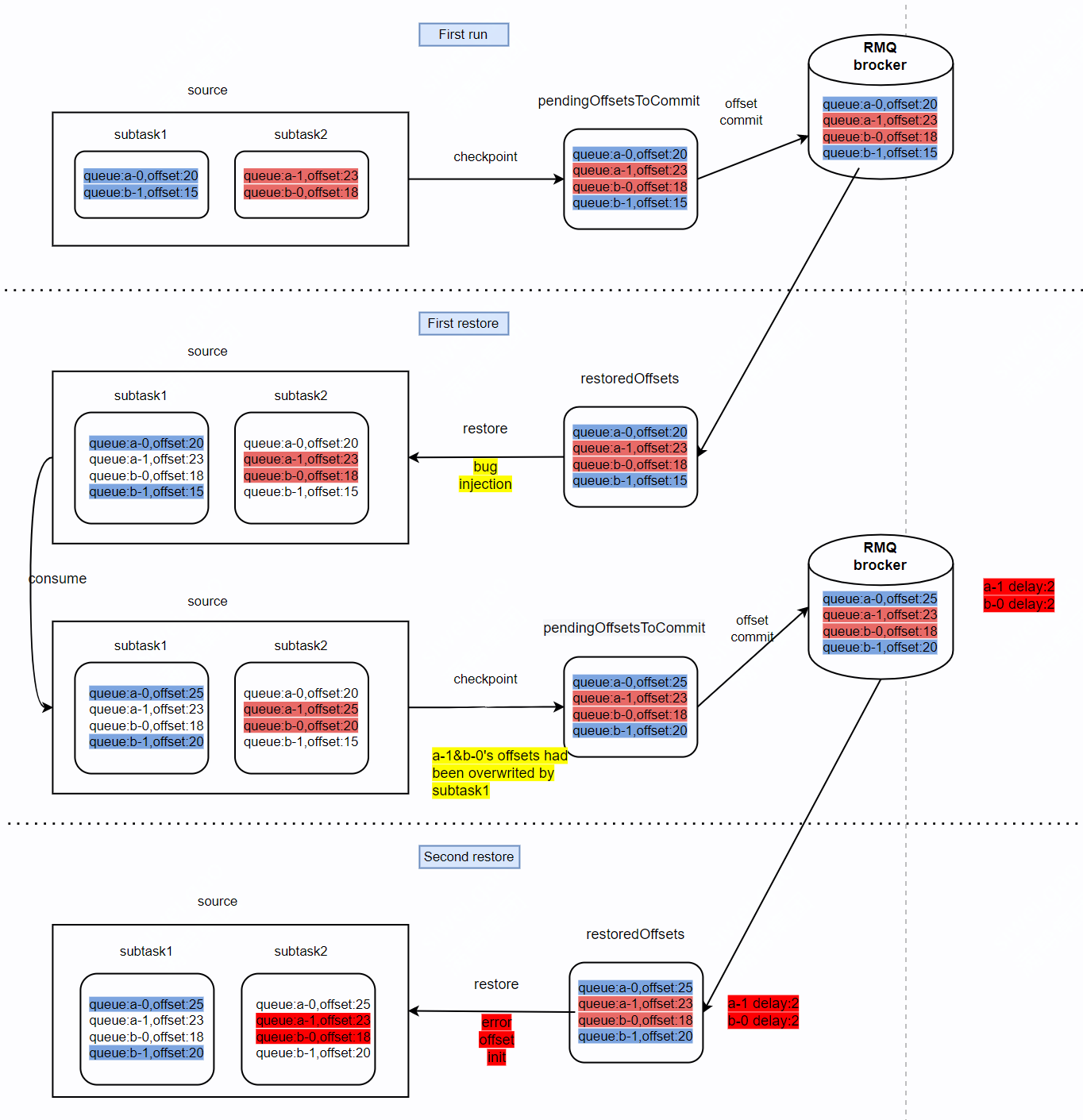
 `initOffsetTableFromRestoredOffsets` in RocketMQSourceFunction. If job restarts from checkpoint .The whole mqs would be set to each subtask's offsetTable. The following pic shows the bug.  I'm testing for this fixing.Please assignee this issue to me. @SteNicholas tks -- This is an automated message from the Apache Git Service. To respond to the message, please log on to GitHub and use the URL above to go to the specific comment. To unsubscribe, e-mail: [email protected] For queries about this service, please contact Infrastructure at: [email protected]
