zhangyixin1222 commented on issue #2056: URL: https://github.com/apache/rocketmq/issues/2056#issuecomment-637916668
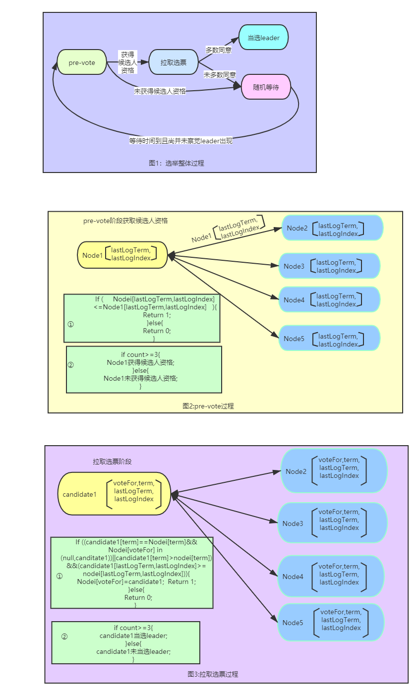
对当前的raft选举协议做简述  ---------------------------------------------------------------- This is an automated message from the Apache Git Service. To respond to the message, please log on to GitHub and use the URL above to go to the specific comment. For queries about this service, please contact Infrastructure at: [email protected]
