ArsenyClean opened a new pull request, #6074: URL: https://github.com/apache/nifi/pull/6074
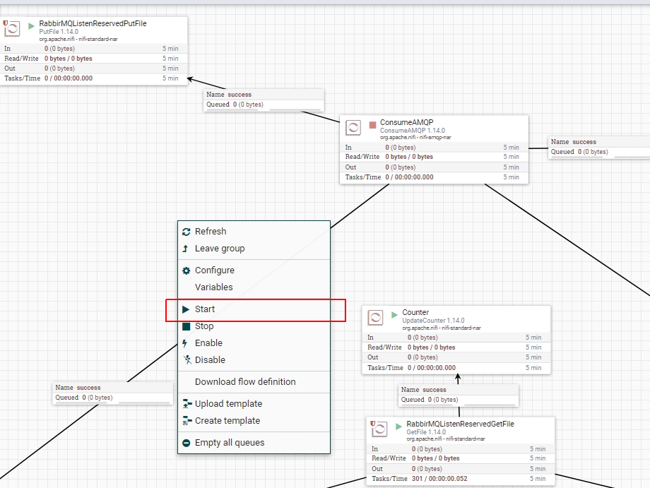
Hi. Today i open my nifi flow, where is about 43 processors, that service my buisness logic. I have about 10 desabled or stopped processors that i use to debug problems and to post information to customer that pay money for our IT solutions.  So, today i open my nifi flow and accidentally press right mouse button and then to close opened window i guess to press left mouse button but press for "run". And all my processors in all inner groups and all flow launched.  Because of this, i started processors that launch extra logic and send flow files to customer. That didnt make problems today for customer, but it could. It could broke project totally in some case. I guess, that there must be some intermediate message, that require additional agree by user, or move this buttons "run", "stop", "enable", "disable" to another more suitable place. -- This is an automated message from the Apache Git Service. To respond to the message, please log on to GitHub and use the URL above to go to the specific comment. To unsubscribe, e-mail: [email protected] For queries about this service, please contact Infrastructure at: [email protected]
