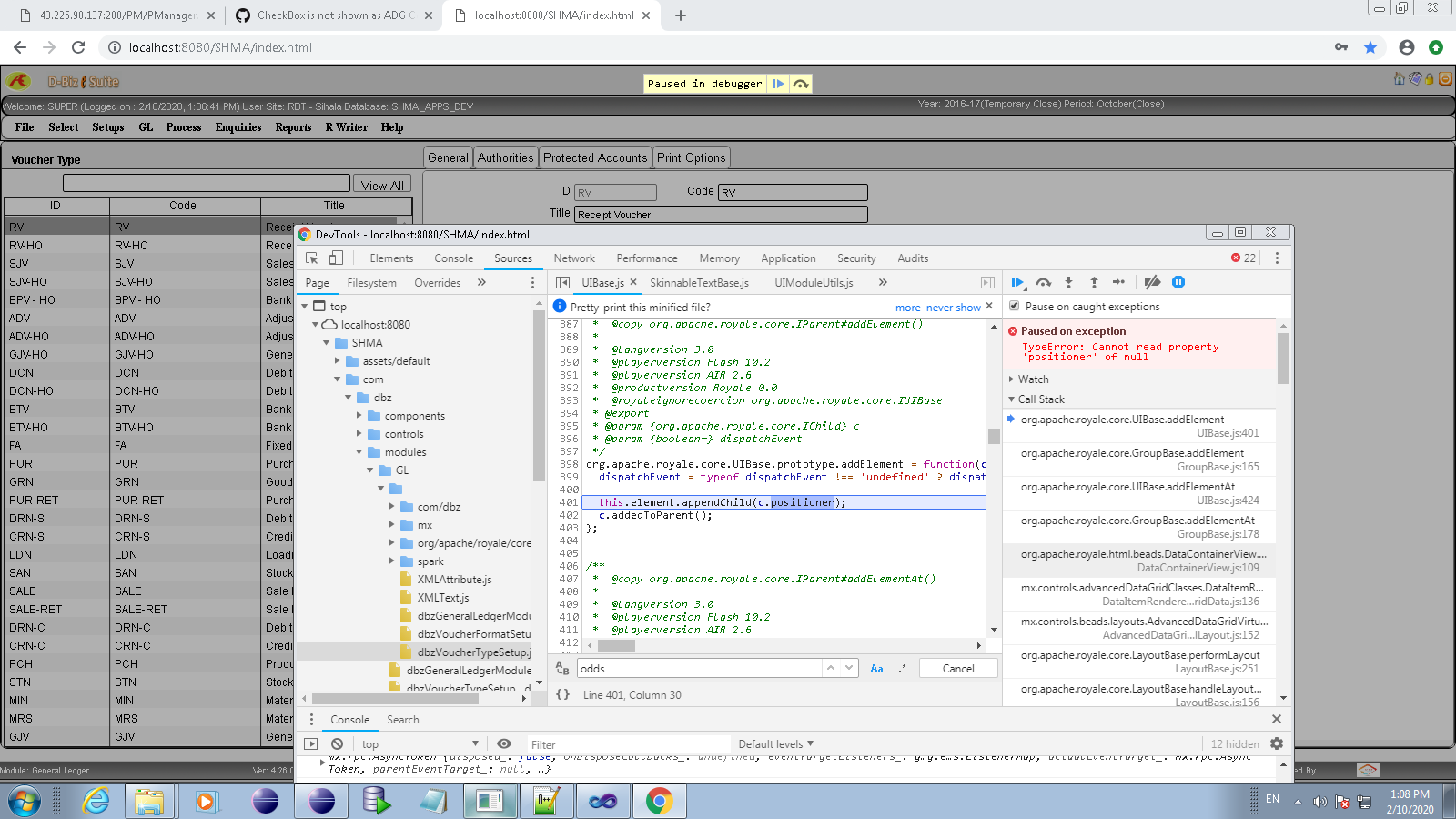
pashminakazi opened a new issue #710: TypeError : Cannot read property 'positioner' of null (UIBase.js) URL: https://github.com/apache/royale-asjs/issues/710 Project Details are : https://paste.apache.org/cpo8y Test case is available on VDI. Go to General Ledger from Select in Menu Go to Voucher Type from Setups in Menu File : com/dbz/modules/GL/dbzVoucherTypeSetup.mxml 
---------------------------------------------------------------- This is an automated message from the Apache Git Service. To respond to the message, please log on to GitHub and use the URL above to go to the specific comment. For queries about this service, please contact Infrastructure at: [email protected] With regards, Apache Git Services
