This is an automated email from the ASF dual-hosted git repository.
navendu pushed a commit to branch master
in repository https://gitbox.apache.org/repos/asf/apisix-website.git
The following commit(s) were added to refs/heads/master by this push:
new 90d83f97528 blog: Add Even more Opentelemetry post (#1797)
90d83f97528 is described below
commit 90d83f9752859eb5ead16bc61f642a2b2e6d5fc0
Author: Nicolas Fränkel <[email protected]>
AuthorDate: Thu Jun 6 09:18:53 2024 +0200
blog: Add Even more Opentelemetry post (#1797)
---
blog/en/blog/2024/06/06/even-more-opentelemetry.md | 150 +++++++++++++++++++++
1 file changed, 150 insertions(+)
diff --git a/blog/en/blog/2024/06/06/even-more-opentelemetry.md
b/blog/en/blog/2024/06/06/even-more-opentelemetry.md
new file mode 100644
index 00000000000..dc99b18b61b
--- /dev/null
+++ b/blog/en/blog/2024/06/06/even-more-opentelemetry.md
@@ -0,0 +1,150 @@
+---
+title: Even more OpenTelemetry!
+authors:
+ - name: Nicolas Fränkel
+ title: Author
+ url: https://github.com/nfrankel
+ image_url: https://avatars.githubusercontent.com/u/752258
+keywords:
+ - APISIX
+ - Golang
+ - TypeScript
+ - JavaScript
+ - Redis
+ - OpentTelemetry
+description: >
+ I continue to work on my Opentelemetry demo. Its main idea is to showcase
_traces_ across various technology stacks, including asynchronous communication
via an MQTT queue. This week, I added a couple of components and changed the
architecture. Here are some noteworthy learnings; note that some of them might
not be entirely connected to OpenTelemetry.
+tags: [Ecosystem]
+image:
https://static.apiseven.com/uploads/2024/05/29/RkjCnHCV_sun-rays-7387131.jpg
+---
+
+<head>
+ <link rel="canonical"
href="https://blog.frankel.ch/even-more-opentelemetry/" />
+</head>
+
+>I continue to work on my [Opentelemetry
demo](https://github.com/nfrankel/opentelemetry-tracing). Its main idea is to
showcase _traces_ across various technology stacks, including asynchronous
communication via an MQTT queue. This week, I added a couple of components and
changed the architecture. Here are some noteworthy learnings; note that some of
them might not be entirely connected to OpenTelemetry.
+
+<!--truncate-->
+
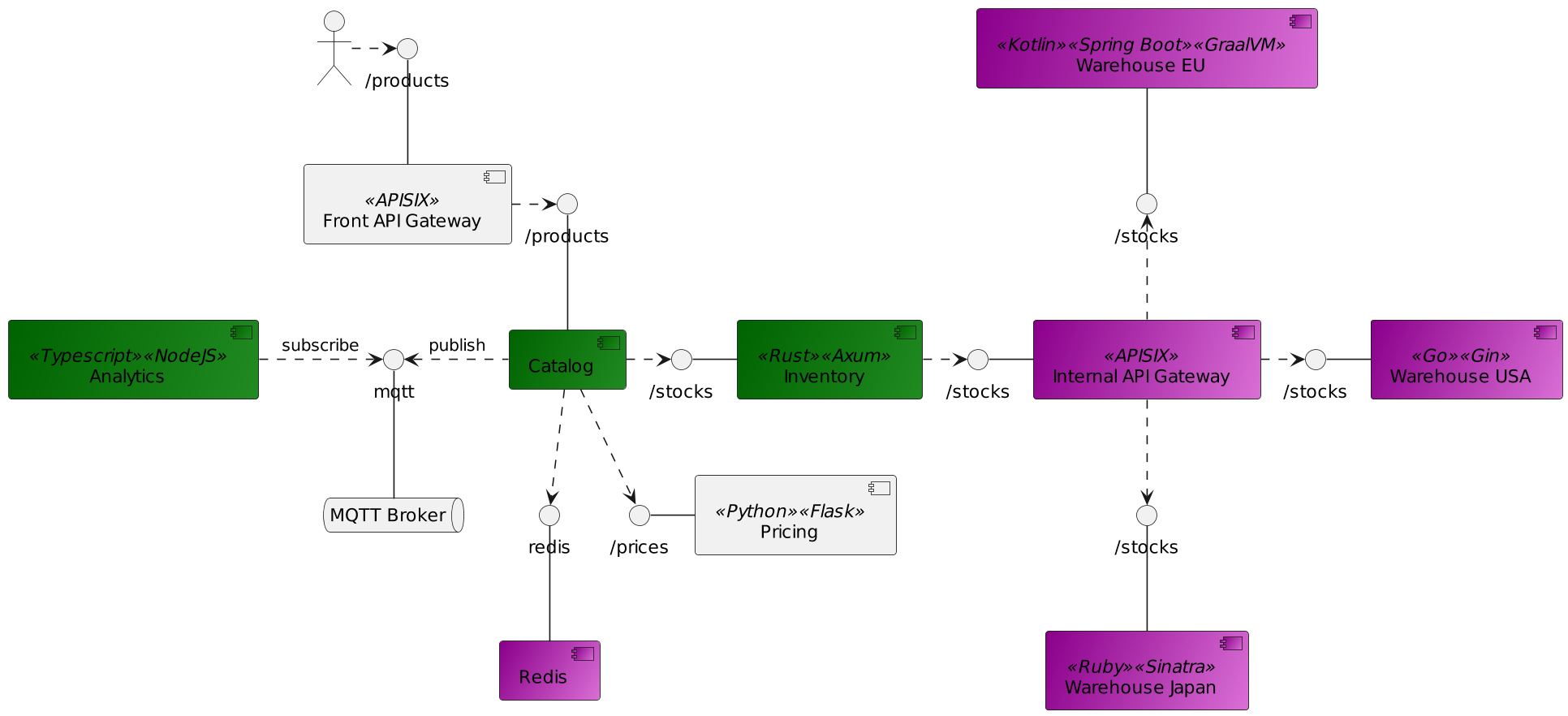
+Here's an updated diagram. New components appear in violet, and updated
components appear in green.
+
+
+
+I want to be able to add more components. Thus, I decided that instead of
directly querying the database, the `inventory` component would query
warehouses, which are supposed to be located in different regions. Each
warehouse can be implemented in a different stack, and you can have as many as
you want—PRs are welcome. I miss Elixir and .Net at the moment. The contract,
which I need to write down, is easy:
+
+* An endpoint `/stocks/${productId}`
+* The ability to query PostgreSQL
+* Return the stock in the form:
+
+ 
+
+I've written about the changes in the inventory to account for the new
configuration. Let's talk about the warehouse components.
+
+## The Go warehouse
+
+Let me be blunt: I dislike (hate?) Go for its error handling approach.
However, with close to zero knowledge of the language, I was able to build a
basic HTTP API that reads from the database in a couple of hours. I chose [Gin
Gonic](https://gin-gonic.com/) for the web library and
[Gorm](https://gorm.io/index.html) for the <abbr title="Object Relational
Mapper">ORM</abbr>. OpenTelemetry provides an integration with a [couple of
libraries](https://github.com/open-telemetry/opentelemetry-g [...]
+
+All in all, that's the component I developed the fastest. I still dislike the
Go language, but I begrudgingly understand that developers who want to get
things done use it.
+
+## The Ruby warehouse
+
+While Ruby is not this famous anymore, I still wanted the stack in my
architecture. I eschewed Ruby on Rails in favor of the leaner
[Sinatra](https://sinatrarb.com/) framework. I use
[sequel](https://sequel.jeremyevans.net/) for database access. The dynamic
nature of the language was a bit of a hurdle, which is why it took me more time
to develop my service than with Go.
+
+I also spent a non-trivial amount of time on auto-instrumentation. For stacks
with a runtime, auto-instrumentation allows developers to go on their merry
way, oblivious to any OpenTelemetry concern. At runtime, the Ops team adds the
necessary configuration for OpenTelemetry. For example, we achieve this with a
Java Agent on the JVM.
+
+I expected the same "carefree" approach with Ruby, but I couldn't find
anything related to the stack. Ruby on Rails has a built-in plugin system, but
not Sinatra. I tried to use `bash` to glue files together, but to no avail. If
you're a Ruby expert or have any experience doing this, please let me know how.
+
+## The GraalVM native warehouse
+
+This one is a regular Kotlin application on Spring Boot with a twist: I'm
using [GraalVM native
image](https://www.graalvm.org/latest/reference-manual/native-image/) to
compile ahead-of-time to _bytecode_. This way, I can use a tiny Docker image as
my base, _e.g_, `busybox`. It's not as efficient as Go or Rust, but it's a good
bet if tied to the JVM.
+
+OpenTelemetry did work on the JVM version but didn't when I compiled it to
_bytecode_. Given the compilation time, it took me a couple of days of
back-and-forth to make it work. The reason is simple: Spring Boot relies on
_auto configuration_ classes to activate or not features. Some
auto-configuration classes rely on the presence of classes, others on the
presence of beans, others on the opposite, others on existing properties,
others on a combination of the above, etc.
+
+In my case, the guilty class was
`OtlpTracingConfigurations.ConnectionDetails`. It relies on the
`management.otlp.tracing.endpoint` property:
+
+```java
+class OtlpTracingConfigurations {
+
+ @Configuration(proxyBeanMethods = false)
+ static class ConnectionDetails {
+
+ @Bean
+ @ConditionalOnMissingBean
+ @ConditionalOnProperty(prefix = "management.otlp.tracing", name =
"endpoint")
+ OtlpTracingConnectionDetails otlpTracingConnectionDetails(OtlpProperties
properties) {
+ return new PropertiesOtlpTracingConnectionDetails(properties);
+ }
+}
+```
+
+If the property is not present **at compile-time**, the Spring Framework
doesn't create a bean of type `OtlpTracingConnectionDetails`. Through a chain
of missing beans, the final binary doesn't contain OpenTelemetry-related code.
The solution is easy: set the property to an empty string in the
`application.properties` file, and override it to its regular value in the
Docker Compose file.
+
+While auto-configuration is a compelling feature, you must understand how it
works. That's the easy part. However, it's much more work to understand the
whole chain of auto-configuration activation regarding a feature. Having
distanced myself from the JVM, I'm no longer an expert in these chains, much
less the OpenTelemetry one. I finally understand why some developers avoid
Spring Boot and name it magic.
+
+## Migrating from JavaScript to TypeScript
+
+I used JavaScript in my first draft of a subscriber to the MQTT queue. Soon
afterward, I decided to migrate to TypeScript. JavaScript code is valid
TypeScript, so a simple copy-paste worked, with the addition of `@ts-ignore`.
+
+However, when I tried to fix the code to "true" TypeScript, I couldn't see any
OpenTelemetry trace. As for GraalVM, I went back and forth several times, but
this time, I decided to solve it once and for all. I migrated code line by line
until I isolated the issue in the following snippet:
+
+```javascript
+const userProperties = {}
+
+if (packet.properties && packet.properties['userProperties']) {
+ const props = packet.properties['userProperties']
+ console.error('Props', props)
+ for (const key of Object.keys(props)) {
+ userProperties[key] = props[key] //1
+ }
+}
+```
+
+1. The TypeScript compiler complains with the following error message:
`TS7053: Element implicitly has an any type because expression of type string
can't be used to index type {}`
+
+I earlier tried to fix it with the following:
+
+```typescript
+const userProperties = new Map<string, any>()
+```
+
+It compiled, but my limited understanding of JavaScript prevented me from
realizing that a `Map` is not the same structure as an object. I understood the
issue only when I isolated the exact line that went wrong. I just had to find
the correct syntax to declare the type of an object:
+
+```typescript
+const userProperties: Record<string, any> = {}
+```
+
+## Adding a Redis cache
+
+So far, my services have used only PostgreSQL as a data store. Datastores
don't implement OpenTelemetry by themselves, but the correct instrumentation of
an app can show the trace going to the datastore. Here, you can see the trace
created by the OpenTelemetry agent on a Kotlin/Spring Boot app that uses the
PostgreSQL driver.
+
+
+
+Here's the one from the Gorm framework, instrumented manually.
+
+
+
+Both traces display the system, the statement, and a couple of other data. The
Redis instrumentation shows the same information under the same structure!
+
+
+
+Icing on the cake, if you use the Lettuce client, which is the default for
Spring, you don't need additional changes. The OpenTelemetry agent already
takes care of everything.
+
+## Another Apache APISIX instance
+
+Last but not least, I've added another APISIX instance. Most organizations
manage their APIs from behind a single multi-node API Gateway. However, it can
be a significant burden depending on how the organization structures the teams.
When a team needs to deploy a new or change the routing of an existing
non-front-facing API, they want the change ASAP. If the team in charge of the
centralized API Gateway doesn't respond to tickets, it slows down the API team
and the business value they wa [...]
+
+For this reason, it's a perfectly valid pattern to set up API Gateways that
are not front-facing under the responsibility of each API team - or business
department. The granularity here depends on what works for each organization.
It reduces friction when the infrastructure needs to change but does so at the
cost of more diversified work for the API team. It also allows for different
API Gateway technology (or technologies) from the front-facing one.
+
+In my demo, I assume the team responsible for the `inventory` component has
set up such an instance. It handles all routing to the warehouses. All other
components still rely on the primary APISIX instance.
+
+## Conclusion
+
+In this post, I've described several changes I made in my OpenTelemetry
tracing demo and the lessons I learned. I want to add additional warehouse
components in other stacks. What stack would you be interested in? Would you
like to contribute to such a component?
+
+**To go further:**
+
+* [End-to-end tracing with
OpenTelemetry](https://blog.frankel.ch/end-to-end-tracing-opentelemetry/)
+* [Improving upon my OpenTelemetry Tracing
demo](https://blog.frankel.ch/improve-otel-demo/)
+* [Parsing structured environment variables in
Rust](https://blog.frankel.ch/structured-env-vars-rust/)
+
+The complete source code for this post can be found on
[GitHub](https://github.com/nfrankel/opentelemetry-tracing).