membphis opened a new issue #5502: URL: https://github.com/apache/apisix/issues/5502
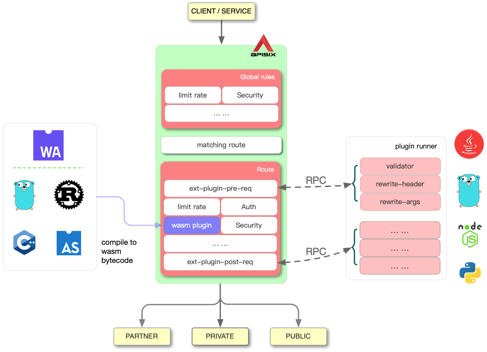
### Improved or typo fixed. Not yet. Added to the documentation, such as chapters on multi-language and WASM. ### Solution  -- This is an automated message from the Apache Git Service. To respond to the message, please log on to GitHub and use the URL above to go to the specific comment. To unsubscribe, e-mail: [email protected] For queries about this service, please contact Infrastructure at: [email protected]
