matthiasblaesing commented on PR #4058: URL: https://github.com/apache/netbeans/pull/4058#issuecomment-1118764038
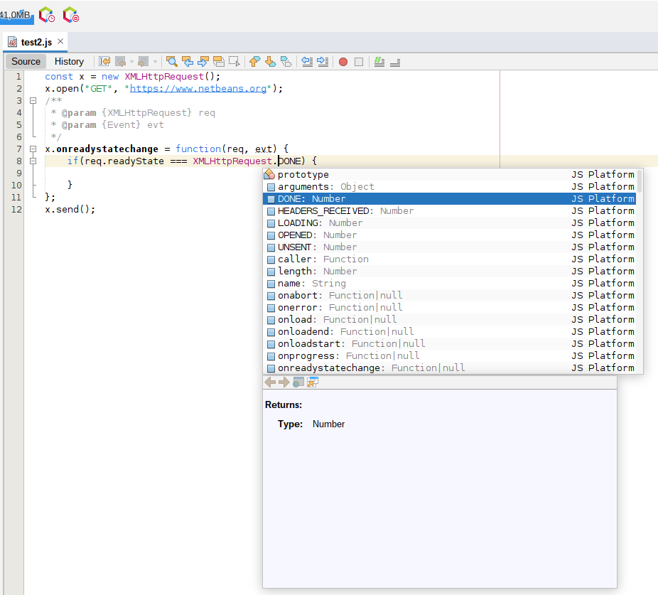
Completion of properties on the document global variables:  Completion of classList:  Completion of XMLHttpRequest:     -- This is an automated message from the Apache Git Service. To respond to the message, please log on to GitHub and use the URL above to go to the specific comment. To unsubscribe, e-mail: [email protected] For queries about this service, please contact Infrastructure at: [email protected] --------------------------------------------------------------------- To unsubscribe, e-mail: [email protected] For additional commands, e-mail: [email protected] For further information about the NetBeans mailing lists, visit: https://cwiki.apache.org/confluence/display/NETBEANS/Mailing+lists
