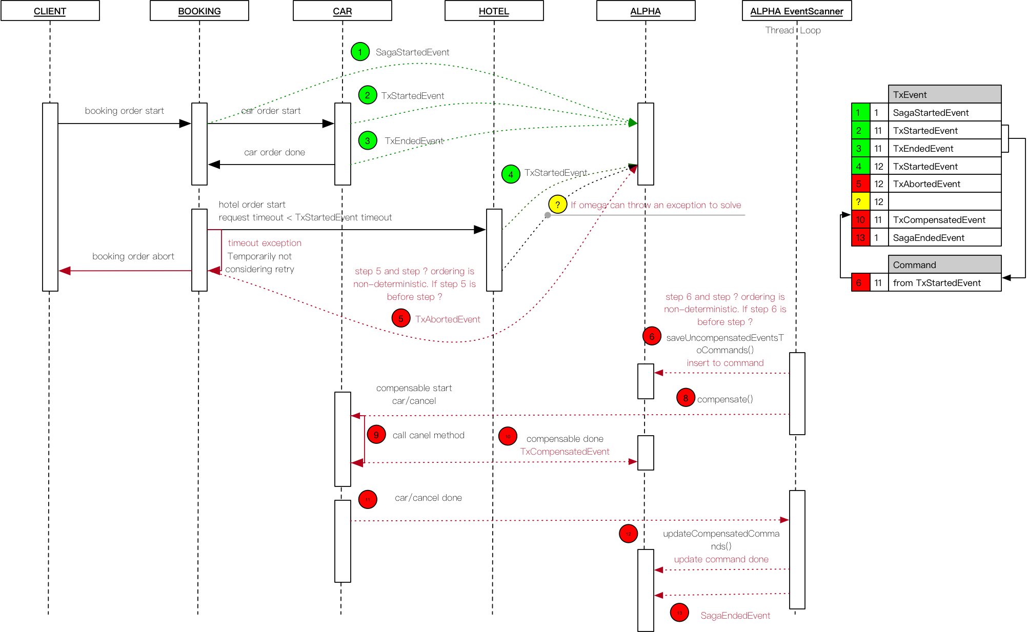
This is a light version https://raw.githubusercontent.com/coolbeevip/servicecomb-pack-notes/master/ServiceComb%20Alpha%20Saga/assets/sequence-booking-request-hotel-timeout.png
张 磊 ------------------------------------------------ 部门: 亿阳信通IT运维支撑产品线 地址: 北京市海淀区杏石口路99号西山赢府商务中心2410 邮编: 100093 手机: 18610099300 移邮:[email protected] > 在 2019年3月21日,上午11:47,[email protected] 写道: > > The following link is a sequence diagram, step 4 cannot be compensated. Will > this happen? > > https://github.com/coolbeevip/servicecomb-pack-notes/blob/master/ServiceComb%20Alpha%20EventScanner/assets/sequence-booking-request-hotel-timeout.png?raw=true > > coolbeevip > ———————————————————————— > BOCO > > >
