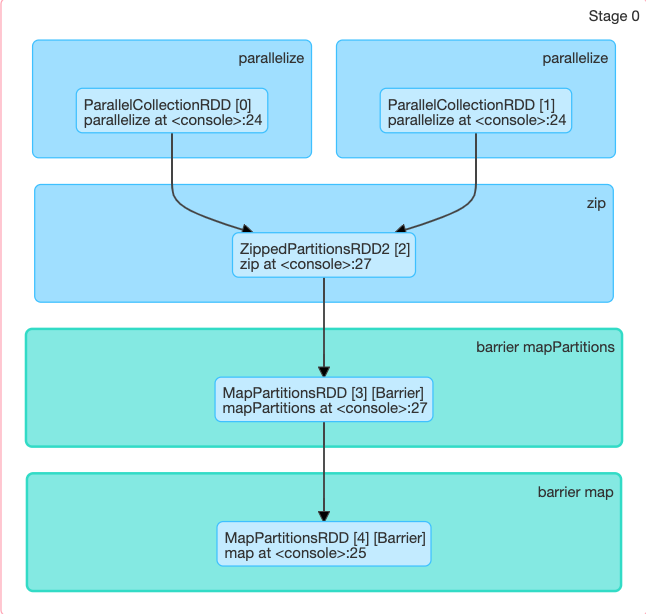
gengliangwang commented on issue #25296: [SPARK-28561][WEBUI] DAG viz for barrier-execution mode URL: https://github.com/apache/spark/pull/25296#issuecomment-516869791 I think changing the color is helpful. But for users who are not aware of this PR, they can be confused about the color. It may take some time to figure out that the green color is for barrier mode. I think we can show the information in the node name as well(we can revise the text):  Or, we can do it via tooptip, showing that it is in barrier-execution mode on hovering a green node.
---------------------------------------------------------------- This is an automated message from the Apache Git Service. To respond to the message, please log on to GitHub and use the URL above to go to the specific comment. For queries about this service, please contact Infrastructure at: [email protected] With regards, Apache Git Services --------------------------------------------------------------------- To unsubscribe, e-mail: [email protected] For additional commands, e-mail: [email protected]
